Интегральная модель человеческого и процессного капитала в управлении качеством труда в цифровой экономике

Бесплатный доступ

В условиях ускоряющейся цифровой трансформации ключевым условием конкурентоспособности организаций становится способность персонала к быстрой адаптации, инновационной активности и эффективному использованию цифровых инструментов. В статье представлена и эмпирически обоснована интегральная модель человеческого и процессного капитала (ИМЧПК), предназначенная для комплексной диагностики, измерения и развития компетенций сотрудников. Цель исследования – теоретическое обоснование и эмпирическая проверка ИМЧПК как инструмента интегральной оценки человеческого и процессного капитала и анализа их синергетического взаимодействия в условиях цифровой экономики. В качестве проверяемой гипотезы выдвинуто предположение о том, что целенаправленное развитие человеческого капитала, основанное на точной диагностике и систематической обратной связи, способствует росту процессного капитала и формированию синергетического эффекта между ними. Методологическую основу исследования составил квазиэкспериментальный дизайн с участием трех групп IT-специалистов. Разработанная модель позволяет рассчитывать ключевые интегральные индексы: индекс интегрального человеческого капитала (ИИЧК) и индекс интегрального процессного капитала (ИИПК). Эмпирические результаты подтвердили высокую эффективность применения ИМЧПК-платформы: интенсивная программа (G2) показала рост ИИЧК на 64,74 % по сравнению с исходным уровнем, а также существенное улучшение продуктовых метрик (сокращение Time-to-Market на 28 % и снижение количества ошибок на 35 %). Работа демонстрирует, что интеграция данных индексов в систему управления персоналом обеспечивает переход от реактивного к проактивному управлению человеческим капиталом. Полученные результаты обладают высокой практической значимостью и могут быть использованы для формирования адаптивных, инновационно-ориентированных HR-систем в организациях, проходящих цифровую трансформацию.

Еще

Человеческий капитал, процессный капитал, цифровая трансформация, качество труда, инновационный потенциал, адаптивность, оценка персонала, ИМЧПК

Короткий адрес: https://sciup.org/147252856

IDR: 147252856   |   УДК: 331   |   DOI: 10.14529/em250409

The integral model of human and process capital in labor quality management in the digital economy

In the context of accelerating digital transformation, the ability of personnel to adapt quickly, innovate, and effectively use digital tools has become a key condition for organizational competitiveness. This article presents and empirically validates the Integral Model of Human and Process Capital(IMHPC) developed as an analytical tool to assess employees’ competencies and the maturity of digital business processes. The purpose of this study is to provide a theoretical justification and empirical verification of the IMHPC as a tool for measuring human and process capital and analyzing their synergistic interaction within the framework of labor quality management in the digital economy. The working hypothesis suggests that the targeted development of human capital, supported by systematic diagnostics and managerial feedback, contributes to the growth of process capital and leads to the formation of a sustainable synergistic effect between them. A quasi-experimental design with repeated measurements was implemented based on a sample of 15 IT specialists divided into three groups with different levels of developmental interventions. This model allows calculating two key integral indices: the Integral Human Capital Index (IHCI) and the Integral Process Capital Index (IPCI), which together provide the dynamic evaluation of the human-process relationship. Empirical findings confirm the high sensitivity and practicality of the IMHPC. The intensive development group (G2) demonstrated a 64.74 % increase in IHCI and a 70.67% increase in IPCI, accompanied by substantial improvements in product metrics (a 28% reduction in time-to-market and a 35 % decrease in the defect rate). The results demonstrate that the integration of IMHPC into HR analytics systems can facilitate a transition from reactive to proactive labor quality management. The proposed model has significant practical relevance for organizations undergoing digital transformation, enabling datadriven decision-making and the formation of adaptive, innovation-oriented HR systems.

Еще

Текст научной статьи Интегральная модель человеческого и процессного капитала в управлении качеством труда в цифровой экономике

Современная экономика развивается в условиях интенсивной цифровизации, когда скорость технологических изменений превосходит темпы адаптации организационных структур и трудовых практик [1]. Переход к цифровым бизнес-моделям сопровождается усложнением процессов, ростом требований к компетенциям персонала и необходимости постоянного обновления знаний. В этих условиях человеческий капитал становится не просто элементом производственной системы, а основным носителем адаптивности и инновационной активности организации. Однако его эффективность невозможна без развитого процессного капитала – системы процедур, регламентов, цифровых связей и коммуникаций, обеспечивающих преобразование компетенций сотрудников в результаты труда и организационную эффективность [2].

Несмотря на обширную теоретическую базу, накопленную в области управления человеческим капиталом, в научной литературе сохраняется исследовательский пробел, связанный с отсутствием интегрированной модели, описывающей взаимное влияние человеческого и процессного капитала в цифровой среде [3, 4]. ИМЧПК рассматривается как единая интегральная модель, обеспечивающая сопряжённую оценку человеческого и процессного капитала, а не как суммирование отдельных компонентов. Актуальность исследования обусловлена необходимостью перехода от фрагментарных HR-инструментов к системной модели, связывающей развитие персонала, эффективность процессов и конечные продуктовые метрики [5].

Проведенный анализ современных зарубежных исследований [6, 7] показывает, что большинство моделей человеческого капитала не рассматривают процессный компонент как фактор, формирующий контур взаимодействия между сотрудниками и цифровыми системами. Между тем, как показывают современные исследования, синергия между индивидуальными компетенциями и архитектурой процессов способна обеспечить рост производительности до 40–50 % без увеличения затрат.

Научная проблема, лежащая в основе данной работы, заключается в отсутствии количественно верифицированной модели, позволяющей выявлять и прогнозировать взаимное влияние человеческого и процессного капитала. Решение данной задачи требует эмпирического подтверждения того, что развитие компетенций персонала напрямую влияет на улучшение процессных показателей и продуктовых метрик организации.

Цель исследования – теоретическое обоснование и эмпирическая проверка ИМЧПК как инструмента интегральной оценки человеческого и процессного капитала и анализа их синергетического взаимодействия в условиях цифровой экономики.

Теории и методы

Традиционное понимание человеческого капитала фокусировалось на образовании, квалификации и здоровье. Однако в эпоху повсеместной цифровизации ключевым становится не просто наличие знаний, а способность к их быстрой актуализации, адаптации и применению в условиях постоянно меняющихся технологий [8]. Данное обстоятельство обусловило необходимость разработки моделей, интегрирующих не только когнитивные, но и поведенческие, а также социокультурные аспекты [9, 10].

ИМЧПК представляет собой ответ на указанный вызов, предлагая многомерную структуру, которая позволяет количественно оценить готовность сотрудника к работе в цифровой среде. Модель базируется на четырех ключевых индексах, которые в совокупности формируют интегральный человеческий капитал (ИИЧК) сотрудника: индекс цифровой компетентности (ИЦК), индекс адаптивности и гибкости (ИАГ), индекс вовлеченности и культуры (ИВК) и индекс инновационного потенциала (ИИП).

Для обеспечения максимальной диагностической ценности и отражения синергии компетенций ИИЧК рассчитывается как среднее арифметическое взвешенное четырех нормированных частных индексов. Нормировка каждого суб-пункта осуществляется по формуле

Оценка где Оценка1..5 – оценка, выставленная по пятибалльной шкале (от 1 до 5); Norm – нормированное значение показателя, принимающее значения в диапазоне от 0 до 1.

Частные индексы (ИЦК, ИАГ, ИВК, ИИП) рассчитываются как средневзвешенное значение своих суб-факторов. Например, расчет индекса цифровой компетентности (ИЦК) осуществляется по формуле

ИЦК   ПО      ПО    Д      Д

КБ        КБ    ОК        ОК,                (2)

где NormПО – нормированная оценка знаний программного обеспечения; Norm Д – нормированная оценка навыков работы с данными; Norm КБ – нормированная оценка компетенций в области кибербезопасности; Norm ОК – нормированная оценка уровня онлайн-коммуникации; w ПО, w Д, w КБ, w ОК – весовые коэффициенты субфакторов.

В исследовании применялись следующие значения весов, полученные по результатам экспертной оценки: wПО = 0,35, w Д = 0,25, wКБ = 0,20, wОК = 0,20 при условии, что ∑wi= 1. Экспертная панель включала 9 руководителей продуктовых команд, технических лидов и HR-специалистов (стаж управленческой работы – не менее 5 лет). Оценка значимости субфакторов проводилась по девятибалльной шкале и в формате парных сравнений; агрегирование и нормировка оценок позволили получить устойчивый набор весов. Анализ чувствительности показал, что изменение любого веса в пределах ±0,05 не влияет на итоговое ранжирование сотрудников по значениям ИЦК, что подтверждает устойчивость выбранной конфигурации.

Интегральный индекс человеческого капитала (ИИЧК) формируется как средневзвешенная сумма частных индексов, характеризующих ключевые составляющие компетенций сотрудников:

ИИЧК ИЦК ИЦК ИАГ ИАГ

ИВК ИВК ИИП ИИП (3) где ИЦК – индекс цифровой компетентности; ИАГ – индекс адаптивности и гибкости; ИВК – индекс вовлеченности и культуры; ИИП – индекс инновационного потенциала; wИ Ц К, wИАГ, wИВК, w ИИП – весовые коэффициенты, отражающие стратегическую значимость каждой компетенции.

В рамках данного исследования были приняты следующие значения весов: w ИЦК = 0,30, w ИАГ = 0,25, w ИВК = 0,25, w ИИП = 0,20 при Σw i = 1.

Выбор весовых коэффициентов основан на экспертной оценке значимости компетенций для эффективности труда (9 экспертов: руководители продуктовых команд, технические лиды и HR-специалисты). Оценки агрегированы и нормированы, а анализ чувствительности показал устойчивость итоговых весов при варьировании ±0,05 [7].

Каждая из четырех компетентностных групп выполняет самостоятельную роль в формировании интегрального человеческого капитала.

Веса отражают стратегическую важность каждой компетенции для реализации целей цифровой трансформации. Корреляционно-регрессионный анализ данных, полученных по трем группам (G0 – контроль, G1 – программа, G2 – интенсив), выявил различную силу связи между частными индексами и интегральным показателем эффективности процессов ИИПК. Наибольшее влияние на рост процессного капитала оказывает уровень цифровых компетенций, что оправдывает более высокий вес w ИЦК = 0,30. Адаптивность и вовлеченность имеют схожее воздействие и получают равные веса по 0,25. Инновационный потенциал проявляет эффект с отложенным воздействием и потому имеет вес 0,20, отражая его каталитическую, что представлено в табл. 1.

Тест чувствительности модели показал, что увеличение wИ Ц К до 0,35 повышает корреляцию ИИЧК–ИИПК на 6 %, но снижает баланс по когнитивным и культурным компонентам; снижение w ИИП ниже 0,20 приводит к потере связи с инновационными показателями (ИЭМИ ↓ на 4–5 %); колебания wИАГ и w ИВК в диапазоне ±0,05 не ухудшают точность, подтверждая их взаимодополняемость. Таким образом, структура весов 0,30/0,25/0,25/0,20 признана оптимальной по критериям устойчивости и диагностической чувствительности модели, обеспечивая наилучшее соответствие между теоретическим замыслом и эмпирическими результатами.

Эффективность человеческого капитала не может быть достигнута без соответствующего процессного капитала. ИМЧПК включает в себя также оценку индекса интегрального процессного капитала (ИИПК), который отражает эффектив-

Таблица 1

Частные индексы ИИЧК и их функциональные характеристики

Индекс Содержательная сущность Основной эффект Коэффициент ИЦК Цифровые навыки, работа с данными, кибербезопасность, коммуникации Рост эффективности и точности выполнения задач 0,68 ИАГ Гибкость мышления, скорость обуче ния, стрессоустойчивость Повышение адаптивности и со кращение Time-to-Market 0,61 ИВК Вовлеченность, командное взаимодействие, ценностное единство Повышение удержания и качества коммуникаций 0,54 ИИП Инициативность, генерация идей, участие в инновациях Развитие инновационного потенциала и организационной устойчивости 0,47 ность бизнес-процессов, гибкость и уровень цифровой интеграции. ИИПК агрегирует три ключевых индекса:

– ИЭБП – индекс эффективности бизнес-процессов (время цикла, стоимость, уровень автоматизации, число ошибок);

– ИГП – индекс гибкости процессов (скорость вывода продукта на рынок – Time-to-Market, частота релизов, способность к изменениям);

– ИЦИП – индекс цифровой интеграции процессов (количество и качество интеграций, уровень автоматизации обмена данными, цифровая зрелость инфраструктуры).

Интегральный процессный индекс рассчитывается как средневзвешенная сумма частных индексов по формуле

ИИПК ИЭБП ИЭБП ИГП ИГП

ИЦИП ИЦИП, (4) где ИЭБП – индекс эффективности бизнес-процессов; ИГП – индекс гибкости процессов; ИЦИП – индекс цифровой интеграции процессов; wИЭБП, wИГП, wИ Ц ИП, – весовые коэффициенты, определяющие относительную значимость каждой составляющей.

В рамках данного исследования использовались следующие значения весов: w ИЭБП = 0,40; wИГП = 0,30; wИ ц ИП = 0,30 при Sw i = 1. Выбор таких коэффициентов отражает приоритет результативности и эффективности процессов (ИЭБП) как ведущего драйвера роста организационного качества при сохранении сбалансированного влияния гибкости и цифровой зрелости.

В рамках данного исследования процессный капитал рассматривается в контексте деятельности цифровой продуктовой организации и не сводится исключительно к рыночным характеристикам. Под процессным капиталом понимается совокупность характеристик внутренних процессов, обеспечивающих способность организации эффективно разрабатывать, совершенствовать и сопровождать цифровые продукты. В эту совокупность входят качество и устойчивость DevOps-практик, уровень автоматизации, скорость прохождения производственного цикла разработки, гибкость процессов и степень цифровой интеграции команд. Следует подчеркнуть, что структура процессного капитала формировалась относительно специфики исследуемой отрасли – высокотехнологичной IT-среды. Поэтому такие показатели, как Time-to-Market, частота релизов, качество тестирования, скорость устранения технического долга и способность команд к изменениям выступают валидными индикаторами гибкости процессов для данного типа деятельности. В отличие от производственных предприятий, IT-организации не используют оборудование и не осуществляют переналадку технологических линий, поэтому традиционные производственные метрики (например, скорость перестройки оборудования) не применимы в рамках данной исследовательской модели. Таким образом, индекс гибкости процессов (ИГП) отражает именно способность цифровой организации адаптировать операционные циклы разработки, повышать частоту поставки ценности пользователям и сокращать задержки в процессе разработки, что соответствует логике процессного капитала в цифровой экономике.

Ключевым показателем синергии человеческого и процессного капитала в модели ИМЧПК является индекс эффективности межфункционального взаимодействия (ИЭМИ), отражающий степень трансформации человеческого капитала (ИИЧК) в процессные результаты (ИИПК), а также уровень согласованности и координации подразделений. ИЭМИ рассчитывается по формуле

ИЭМИ ИИЧК ИИПК (5) где параметры 0,6 и 0,4 интерпретируются как эластичности, отражающие относительный вклад человеческого и процессного капитала соответственно (при условии + = 1). Такое соотношение соответствует логике модели, согласно которой человеческий капитал выступает первичным драйвером изменений, а процессный капитал – механизмом их реализации.

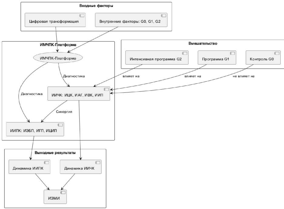
Рис. 1. Концептуальная модель ИМЧПК и дизайна квазиэксперимента* * Разработано авторами

Рис. 1 представляет собой блок-схему, где:

  • 1)    вход: Внешние факторы (Цифровая трансформация) и Внутренние факторы (G0, G1, G2);

  • 2)    блок «ИМЧПК-Платформа»: Диагностика ИИЧК (ИЦК, ИАГ, ИВК, ИИП) и ИИПК (ИЭБП, ИГП, ИЦИП);

  • 3)    блок «Вмешательство»: Интенсивная программа (G2) vs. Программа (G1) vs. Контроль (G0);

  • 4)    выход: Динамика ИИЧК, ИИПК, ИЭМИ;

  • 5)    стрелка «Синергия» от ИИЧК к ИИПК, ведущая к ИЭМИ. Название: «Концептуальная модель ИМЧПК и дизайн квазиэксперимента».)

Для эмпирической проверки гипотезы о влиянии ИМЧПК-платформы и целенаправленных обучающих программ на качество труда был применен квазиэкспериментальный дизайн с повторными измерениями (Mixed-Effects Design) [13]. Объектом исследования выступили 15 IT-специалистов (backend/frontend/QA) одной продуктовой вертикали. Период исследования составил 9 месяцев (январь–октябрь 2025 года) с пятью волнами измерений (T1 = январь, T2 = март, T3 = май, T4 = июль, T5 = октябрь). Участники были рандомизированы на три группы по 5 человек в каждой с учетом баланса по стажу и ролям: G0 (Контрольная группа), не подвергавшаяся вмешательствам;

G1 (Программная группа), получившая доступ к ИМЧПК-платформе, e-learning (4–6 ч/мес.) и ежемесячный разбор кейсов; и G2 (Интенсивная программа), для которой была реализована интенсивная программа развития, включающая буткемпы (12–16 ч/мес.), менторство 1:1, OKR по компетенциям и активное участие в пилотных проектах и хакатонах.

Сбор данных осуществлялся двумя основными методами: индивидуальное анкетирование (ИИЧК) с использованием 5-балльных шкал по суб-факторам ИЦК, ИАГ, ИВК, ИИП [10] и экспертные опросы с системными выгрузками (ИИПК), включающие оценку лида/PM и данные из систем (Jira, Git, CI/CD) по метрикам ИЭБП, ИГП, ИЦИП. Исходные данные анкетирования (T1) при первом исследовании в январе 2025 года для расчета ИИЧК представлены в табл. 2.

Надежность методики была проверена с помощью коэффициента Кронбаха-альфа по подшкалам ИЦК/ИАГ/ИВК, который составил 0,7, что соответствует критериям внутренней согласованности. Валидность установлена путем проверки конвергентной и критериальной валидности (связь ИИЧК с процессными метриками и ИЭМИ).

Таблица 2

Исходные данные анкетирования (T1) для расчета ИИЧК

Сотрудник

Группа

Роль

ИЦК

ИАГ

ИВК

ИИП

ИИЧК (расч.)

Разработчик 1

G0

Backend

3,0

3,0

3,0

3,0

3,00

Разработчик 2

G0

Frontend

3,0

2,0

3,0

2,0

2,65

Разработчик 3

G0

QA

3,0

3,0

2,0

3,0

2,85

Разработчик 4

G0

Backend

4,0

3,0

3,0

3,0

3,30

Разработчик 5

G0

Frontend

2,0

3,0

3,0

3,0

2,95

Среднее G0

3,0

2,8

2,8

2,8

2,95

Разработчик 6

G1

QA

3,0

3,0

3,0

3,0

3,00

Разработчик 7

G1

Backend

3,0

4,0

3,0

3,0

3,25

Разработчик 8

G1

Frontend

2,0

3,0

4,0

3,0

3,05

Разработчик 9

G1

QA

3,0

3,0

3,0

4,0

3,30

Разработчик 10

G1

Backend

3,0

2,0

2,0

2,0

2,65

Среднее G1

2,8

3,0

3,0

3,0

3,05

Разработчик 11

G2

Frontend

3,0

3,0

3,0

3,0

3,00

Разработчик 12

G2

QA

2,0

2,0

2,0

2,0

2,30

Разработчик 13

G2

Backend

4,0

4,0

4,0

4,0

4,00

Разработчик 14

G2

Data Eng.

3,0

3,0

3,0

3,0

3,00

Разработчик 15

G2

Backend

3,0

3,0

3,0

3,0

3,00

Среднее G2

3,0

3,0

3,0

3,0

3,06

Интенсивная программа (G2) была реализована на основе принципа целевого вмешательства, где ИМЧПК-платформа выступала в роли диагностического инструмента [16]. Слабые стороны сотрудников (суб-факторы с оценкой от 3 до 5) немедленно становились основой для формирования индивидуальных планов развития (ИПР) [15].

В рамках интенсивной программы развития (G2) работа со слабыми сторонами сотрудников велась через комплекс целевых интервенций, направленных на усиление всех ключевых субфакторов ИМЧПК. Сотрудники с низкими значениями по цифровым компетенциям проходили 16часовой буткемп по Agile-коммуникациям, осваивали техники фасилитации и асинхронного взаимодействия (Slack, Confluence), а также участвовали в индивидуальном менторстве по современным фреймворкам и архитектурным паттернам. Для повышения адаптивности и стрессоустойчивости специалисты включались в высоконагруженные пилотные проекты и трёхнедельные хакатоны, что формировало устойчивость к неопределённости и ускоряло реакцию на изменения. Развитие вовлечённости и командного взаимодействия обеспечивалось участием в стратегических сессиях и рабочих группах. Инновационный потенциал усиливался через индивидуальные OKR по оптимизации

CI/CD-процессов (минимум три предложения с доведением одного до пилота) и менторство со стороны CTO. Совокупность этих интервенций обеспечила сбалансированное развитие цифровых навыков, адаптивности, вовлечённости и инновационности, что привело к максимальному приросту ИИЧК в группе G2 и улучшению процессных и продуктовых метрик.

Результаты

Основной результат исследования заключается в сравнении темпов роста ИИЧК между тремя группами. Для анализа использовалась модель смешанных эффектов (Mixed-Effects Model), позволяющая учесть как межгрупповые различия, так и внутригрупповую динамику во времени. Данные по динамике интегрального индекса человеческого капитала (ИИЧК) по группам представлены в табл. 3.

Результаты, представленные на рис.2, убедительно подтверждают гипотезу: по темпам роста ИИЧК наблюдается следующая зависимость: G2 > G1 > G0. Группа G2, получившая интенсивное, диагностически обоснованное вмешательство, продемонстрировала рост, в 5,13 раза превышающий рост контрольной группы (G0).

Анализ динамики частных индексов позволяет установить, за счет каких именно компетенций

Таблица 3

Динамика интегрального индекса человеческого капитала (ИИЧК) по группам

Группа

ИИЧК (Начало, T1)

ИИЧК (Конец, T5)

Абсолютный рост ИИЧК

Относительный рост ИИЧК, %

G0 (Контроль)

2,95

3,26

0,31

10,57

G1 (Программа)

3,05

4,16

1,11

36,52

G2 (Интенсив)

3,06

4,73

1,66

54,24

Общее среднее

3,02

4,05

1,03

34,06

Рис. 2. Сравнение относительного роста ИИЧК по группам* * Разработано авторами

был достигнут столь значительный прирост ИИЧК в группе G2. Абсолютный рост частных индексов представлен в табл. 4.

Данные на рис.3 свидетельствуют о том, что в группе G2 наблюдался наиболее сбалансированный и интенсивный рост по всем компонентам человеческого капитала, что является прямым следствием целевого характера интервенций, основанных на диагностике ИМЧПК.

Влияние интегрального индекса человеческого капитала (ИИЧК) на процессный капитал (ИИПК) и синергетический эффект (ИЭМИ): для проверки гипотезы о лаговом росте ИИПК и максимизации ИЭМИ был проведен анализ влияния роста ИИЧК на ключевые метрики процессного капитала, агрегированные в ИИПК (формула (4)). Данные были получены из системных выгрузок и экспертных оценок процессов, связанных с продуктами, разрабатываемыми каждой группой. Сравнение продуктовых метрик и процессов по группам на момент завершения исследования

(октябрь 2025) представлено в табл. 5.

Объединённые данные показывают чёткую зависимость: чем выше прирост человеческого капитала, тем значительнее улучшаются как продуктовые, так и процессные показатели. Группа G2 продемонстрировала максимальный уровень ИИЧК, что привело к наиболее выраженному росту ИИПК (4,83) и существенному улучшению метрик: время вывода продукта на рынок сократилось до 4,0 месяцев, количество ошибок снизилось до двух, а уровень автоматизации достиг 62 %. Данные на рис.4 показывают, что изменения отражают качественный переход к полному CI/CD-циклу и высокой степени цифровизации процессов.

Совокупность результатов позволяет сделать вывод, что прирост ИИЧК выступает ключевым драйвером роста ИИПК и усиливает синергетический эффект ИЭМИ. Это подтверждает исходную гипотезу о тесной взаимосвязи развития человеческого капитала и цифровой зрелости процессов в условиях трансформации.

Таблица 4

Рис. 3. Динамика среднего ИИЧК по группам* * Разработано авторами

Абсолютный рост частных индексов (T5 – T1)

Группа

ИЦК

ИАГ

ИВК

ИИП

G0 (Контроль)

0,25

0,20

0,40

0,40

G1 (Программа)

1,20

0,90

1,05

1,30

G2 (Интенсив)

1,55

1,65

1,70

1,75

Таблица 5

Интегральная оценка процессного капитала (ИИПК), продуктовых метрик и ключевых результатов по группам (T5, октябрь 2025)

Метрика

G0 (Контроль)

G1 (Программа)

G2 (Интенсив)

Время вывода продукта на рынок (мес.)

7,0

5,5

4,0

Стоимость (тыс. р.)

8,500

5,800

4,200

Количество ошибок

7

4

2

Автоматизация (%)

18

34

62

ИИПК (расч.)

2,80

3,75

4,83

Оценка процесса (1–5)

3,33

4,08

4,83

Рис. 4. Модель медиаторного анализа синергии ЧК и ПК* * Разработано авторами

Практическое применение. Полученные результаты однозначно свидетельствуют о том, что интенсивный формат развития (G2), основанный на диагностике, является наиболее эффективным. Сравнительная эффективность программ представлена в табл. 6.

Данные на рис.5 свидетельствуют о том, что платформа выполняет не только измерительную, но и управленческую функцию. Она позволяет осуществить переход от реактивного управления к проактивному, основанному на данных [11].

Заключение

Результаты проведенного исследования подтвердили научную состоятельность и практическую применимость разработанной интегральной модели человеческого и процессного капитала (ИМЧПК) как инструмента измерения и развития качества труда в цифровой экономике [7]. Предложенная концепция позволила перейти от статичной оценки компетенций к динамическому мониторингу их влияния на процессные и продуктовые показатели организации [14]. Модель проде- монстрировала способность количественно фиксировать взаимосвязь между развитием человеческого капитала, цифровой зрелостью процессов и интегративными эффектами межфункционального взаимодействия. Это подтверждает исходную гипотезу о существовании синергии между человеческим и процессным капиталом как ключевого фактора устойчивого роста производительности труда и организационной эффективности [17].

На рис.6 продемонстрировано, что эмпирическая проверка ИМЧПК выявила четкие закономерности, характеризующие влияние целенаправленных программ развития персонала на рост индексов эффективности. В частности, интенсивная программа (G2), продемонстрировала наибольшие улучшения интегральных показателей: рост индекса человеческого капитала (ИИЧК) на 54,24 % и значительное повышение показателей процессного капитала (ИИПК), выражающееся в сокращении Time-to-Market, снижении числа ошибок и увеличении уровня автоматизации бизнес-процессов. Эти результаты подтверждают наличие

Таблица 6

Сравнительная эффективность программ

Показатель

G0 (Контроль)

G1 (Программа)

G2 (Интенсив)

Формат

Рутина

E-learning + Платформа

Буткемпы + Менторство + OKR + Платформа

Рост ИИЧК (%)

10,57

36,52

54,24

ИИП

0,40

1,30

1,75

ИВК

0,40

1,05

1,70

Снижение TTM

0 %

21 %

43 %

Вывод

Естественная эволюция

Умеренный эффект

Высокая эффективность

Рис. 5. Структура интенсивной программы группы G2* * Разработано авторами

Рис. 6. Взаимосвязь ИИЧК и ИИПК в контексте цифровой трансформации*

* Разработано авторами

прямой и лаговой зависимости между развитием компетенций и совершенствованием процессов, что свидетельствует о реальном проявлении синергетического эффекта, формализованного в индексе межфункционального взаимодействия (ИЭМИ) [14].

С научной точки зрения работа вносит вклад в развитие теории управления человеческим капиталом, уточняя механизм его сопряжения с процессным капиталом и демонстрируя возможность их интегрального измерения [12,13]. Полученные данные подтверждают, что эффективность человеческого капитала определяется не только уровнем компетенций сотрудников, но и способностью организации превращать этот потенциал в результативность процессов. Таким образом, ИМЧПК позволяет рассматривать предприятие как самообучающуюся систему, в которой качество труда выступает показателем совместимости индивидуальных и процессных факторов.

Практическая значимость исследования заключается в том, что предложенная модель и платформа реализуют принципы data-driven управления персоналом. ИМЧПК обеспечивает управляемый цикл диагностики, развития и оценки результативности человеческого капитала, что позволяет организациям:

– переходить от субъективных оценок компетенций к доказательной HR-аналитике [16];

– проектировать индивидуальные траектории профессионального роста на основе объективных данных [15];

– выявлять закономерности между развитием компетенций и ключевыми бизнес-метриками [17];

– принимать управленческие решения на основе количественных индикаторов, а не экспертных предположений [18,19].

Кроме того, использование модели способствует формированию адаптивной организационной культуры, где обучение, инновации и цифровая зрелость становятся взаимосвязанными процессами. Внедрение ИМЧПК способствует развитию кадровой устойчивости, снижению рисков профессионального выгорания и росту вовлеченности персонала [20]. Предложенный подход может применяться не только в организациях IT-сектора, но и в производственных, финансовых и образовательных структурах, находящихся на разных стадиях цифровой трансформации [11]. Модель обладает высокой масштабируемостью и допускает калибровку весовых коэффициентов под отраслевые особенности, что делает ее универсальным инструментом стратегического управления человеческим капиталом.

Научная новизна исследования заключается в интеграции человеческого и процессного капитала в единую количественно измеримую систему, позволяющую прогнозировать организационную динамику [13]. В отличие от существующих подходов, ИМЧПК опирается на непрерывные измерения, синергетические связи и гибкую корректировку параметров, что соответствует современным принципам цифрового менеджмента.

Практическая значимость заключается в возможности использования ИМЧПК как платформы управленческой диагностики и развития компетенций. Система уже реализована в виде действующей онлайн-платформы, доступной для апробации и детального изучения

С результатами исследования, расчетами индексов и примерами аналитических отчетов можно ознакомиться на официальной платформе программы: (демо-доступ: Test/Test).

Перспективы дальнейших исследований связаны с расширением выборки и проверкой модели на организациях различных отраслей, разработкой алгоритмов машинного обучения для прогнозирования траекторий развития компетенций, а также интеграцией ИМЧПК с корпоративными BI-системами для анализа организационной эффективности в режиме реального времени.

Таким образом, разработанная интегральная модель человеческого и процессного капитала представляет собой концептуально завершенную и эмпирически подтвержденную систему, обеспечивающую переход от декларативных практик управления компетенциями к научно обоснованному, измеримому и стратегически ориентированному управлению человеческим капиталом в цифровой среде.