Механизмы содержательной обратной связи как элемент управления качеством проектного обучения в вузе

Автор: Кутузов А.И., Богданова А.В., Патаракин Е.Д.

Журнал: Университетское управление: практика и анализ @umj-ru

Рубрика: Управление образовательным процессом

Статья в выпуске: 4 т.29, 2025 года.

Бесплатный доступ

В условиях активного внедрения проектного обучения в высшем образовании возросла потребность в новых инструментах мониторинга командной работы. В статье представлен подход к формированию обратной связи на основе анализа цифровых следов, формируемых в профессиональных инструментах командной работы – трекерах задач (Trello, Wekan) и репозиториях кода (на примере GitLab). Проанализированы современные подходы к организации обратной связи и применению анализа цифровых следов, определены источники и структура цифрового следа в проектной работе, разработан подход к извлечению и обработке данных из логов действий студентов, применены методы анализа социальных сетей (SNA) для оценки структуры взаимодействий, а также предложена интерпретационная модель для формирования обратной связи на основе сетевых метрик. Эмпирической базой исследования стали данные 253 проектов, реализованных в 2019–2023 гг. в МИЭМ НИУ ВШЭ. Результаты показывают, что визуализация сетевых характеристик командной работы и динамики ролей участников значительно расширяет возможности выявления ключевых паттернов взаимодействия, а также атипичных моделей поведения, требующих педагогического вмешательства. Интеграция таких механизмов в цифровую образовательную среду предоставляет уникальную возможность для регулярного мониторинга командной работы и управления качеством проектного обучения.

Еще

Учебная аналитика, мультимодальная учебная аналитика, командная работа, проектное обучение, обратная связь, цифровые следы

Короткий адрес: https://sciup.org/142246960

IDR: 142246960   |   DOI: 10.15826/umpa.2025.04.033

Elaborated Feedback as a Mechanism for Quality Assurance in Project-Based Higher Education

As project-based learning becomes increasingly integrated into higher education, the demand for new tools to monitor collaborative work has grown significantly. This article presents an approach to generating feedback based on the analysis of digital traces produced within professional collaboration tools – specifically, task trackers (e. g., Trello, Wekan) and code repositories (e.g., GitLab). The study reviews current frameworks for feedback provision and digital trace analysis, identifies the sources and structure of digital traces in project-based work, and proposes a method for extracting and processing student activity logs. Social Network Analysis (SNA) techniques are applied to assess the interaction structure within teams, and an interpretive model is introduced to generate feedback based on network metrics. The empirical basis of the study consists of 253 student projects implemented between 2019 and 2023 at MIEM, National Research University Higher School of Economics. The findings demonstrate that visualizing network characteristics and role dynamics within teams significantly enhances the ability to detect key interaction patterns and atypical behaviors that may require pedagogical intervention. Integrating such mechanisms into digital learning environments offers a unique opportunity for continuous monitoring of team processes and for improving the quality management of project-based learning.

Еще

Текст научной статьи Механизмы содержательной обратной связи как элемент управления качеством проектного обучения в вузе

В последние несколько лет значение навыков совместной деятельности как в профессиональной деятельности, так и в обучении сильно возросло. Все больше университетов обращают внимание на важность формирования навыков работы в команде, а это, в свою очередь, приводит к необходимости проводить мониторинг и оценку командной работы, объективно контролировать степень приобретения этой компетенции [1]. Обратная связь признается одним из ключевых факторов повышения эффективности обучения [2], поскольку позволяет студентам оценивать свой прогресс, при необходимости корректировать стратегию и тактику обучения, а также поддерживать мотивацию. Обратная связь должна быть содержательной, своевременной, корректной и ориентированной на достижение учебных целей [3-4]. В условиях проектного обучения она должна иметь не дискретный, а непрерывный характер, чтобы обеспечивать развитие продукта проекта и формирование «мягких» навыков у членов команды (сотрудничество, рефлексию, самооценку и др.) [5]. Содержательная обратная связь важна не столько по конечному или промежуточным результатам работы команды, сколько по ходу процесса самой проектной работы. Обратная связь в проектном обучении может поступать не только от преподавателей и сотрудников университета, но и от студентов-однокурсников, что способствует развитию навыков взаимного сотрудничества и рефлексии. Кроме того, современные технические системы, поддерживающие совместную учебную деятельность, способны автоматически формировать обратную связь на основе цифровых следов взаимодействия студентов с учебным материалом и их действий в рамках командной учебной работы.

Развитие цифровых образовательных технологий позволило фиксировать и хранить цифровые следы студентов: логи взаимодействия с задачами, частоту коммуникации, темпы выполнения, свидетельства вовлеченности в работу команды и т.п. [6]. Эти данные могут служить для формирования полностью или частично автоматизированной обратной связи, адаптированной к индивидуальному учебному поведению студентов в реальном времени. Особенно актуальны виртуальные дэшборды, текстовые рекомендации и уведомления при отклонении от ожидаемой или типовой учебной траектории [7]. Существующие исследования подтверждают, что информативная и процессно-ориентированная обратная связь, основанная на цифровых следах, может способствовать повышению вовлеченности, саморегуляции и снижению отсева студентов [8–11]. При этом подчеркивается необходимость перехода от обобщенной и часто запаздывающей обратной связи к персонализированной, процессно-ориентированной и своевременной.

Постоянный мониторинг деятельности, взаимодействий в командной работе и оценка ее эффективности потребуют от преподавателей больших временных затрат и высокой аналитической квалификации для качественного анализа всех данных. Но если в качестве основы выступают количественные данные, то для прогнозирования, вмешательства и принятия решений многие процессы анализа могут быть автоматизированы [1]. Ряд исследований демонстрирует, что разнообразие и частота взаимодействий студентов оказывают прямое влияние на образовательные результаты [12]. В этом контексте количество взаимодействий в рамках командной работы может служить показателем для её мониторинга и оценки. Несмотря на то, что виртуальные образовательные среды

(VLE) аккумулируют обширные данные о взаимодействиях, в необработанном виде они редко предоставляют значимую информацию без применения специализированных аналитических инструментов и интерпретационных моделей [7].

Выделяются две ключевые проблемы в наблюдении за групповым поведением и предоставлении конструктивной обратной связи [13]: высокая трудоёмкость и ограниченная объективность традиционных методов. Использование цифровых следов в сочетании с обоснованными педагогическими подходами позволяет формировать объективную основу для оценки командной работы, облегчая преподавателям задачи мониторинга и анализа учебного взаимодействия [14]. Данные журналов цифрового следа представляют собой так называемые логи – записи событий и сообщений, которые создаются программой или системой во время её работы. Требуется их интерпретация, трансформация в структурированные данные, артефакты, а для этого необходимо описать алгоритмы их анализа и представления.

В условиях активного внедрения проектного обучения в вузовские программы мы наблюдаем рост применения цифровых инструментов, ранее используемых исключительно в индустриальной практике. К таким инструментам относятся трекеры задач (например, Trello, Asana, Jira и др.), предназначенные для планирования, распределения, отслеживания и управления задачами в рамках проектов. Несмотря на то, что они не были изначально разработаны, как VLE, сегодня в контексте проектно-ориентированного обучения их стали применять для сопровождения и управления проектной деятельностью студентов, чтобы с их помощью структурировать совместную работу с автоматической фиксацией цифрового следа всех участников (распределение и выполнение задач, временные метки, комментарии и взаимодействия) непосредственно в процессе командной работы. Помимо трекеров задач в проектном обучении, особенно в инженерных и ИТ-программах, все чаще применяются репозитории кода (например, GitLab), что позволяет организовать совместную работу над кодом, отслеживать изменения, управлять задачами сборки и тестирования программных продуктов. Важной особенностью таких репозиториев в контексте данной статьи является возможность отслеживать «коммиты» – фиксированные изменения в коде, которые включают автора, временную метку и содержание изменений.

Для учебной аналитики такой массив данных представляет ценную информацию, открывает возможности изучения реальных поведенческих паттернов и служит ресурсом для аналитически обоснованного управления качеством проектного обучения. В этом контексте в педагогических исследованиях всё чаще привлекает внимание аналитика сотрудничества (Collaboration Analytics) как совокупность вычислительных методов, направленных на выявление ключевых аспектов командной работы на основе цифровых следов групповой активности, поскольку она позволяет не только диагностировать структуру взаимодействий, но и предоставляет преподавателям и студентам основания для осмысленного улучшения процессов и результатов совместной работы.

Все перечисленное позволило нам сформулировать гипотезу исследования: применение данных цифрового следа в системах управления проектным обучением дает возможности для формирования более своевременной, содержательной и индивидуализированной обратной связи и способствует повышению качества взаимодействия в командах и эффективности педагогических интервенций. Цель данной работы – разработать и обосновать подходы к формированию содержательной педагогической обратной связи и управлению качеством проектного обучения в вузе на основе анализа цифровых следов из трекеров задач и систем контроля версий (на примере Trello, Wekan и GitLab). В ходе работы решены следующие задачи:

  • •    проанализированы современные подходы к организации педагогической обратной связи и применению анализа цифровых следов в контексте проектного обучения;

  • •    определены источники и структура цифрового следа, формируемого в профессиональных инструментах командной работы, применяемых в проектной работе;

  • •    разработан подход к извлечению и обработке данных из логов действий студентов для последующего анализа;

  • •    применены методы анализа социальных сетей (SNA) для оценки интенсивности взаимодействий, командной структуры и индивидуальных ролей участников проектов;

  • •    предложена интерпретационная модель для формирования содержательной педагогической обратной связи на основе сетевых метрик и визуализации взаимодействий.

Чтобы превратить необработанные данные цифрового следа в инструмент диагностики командной динамики и основания для педагогических вмешательств, необходим анализ взаимодействий. В качестве основного подхода для этого применяется SNA, позволяющий количественно и визуально интерпретировать структуру кооперации студентов. В контексте анализа совместного обучения он выполняет три основные функции. Во-первых, показатели центральности количественно определяют позиции участников в обмене информацией и создании знаний. Например, исследования в области медицинского образования показали, что более высокая центральность коррелирует с лучшими академическими показателями [15]. Во-вторых, сетевые визуализации и метрики определяют роли и взаимосвязи. Лидеры, координаторы и изолированные участники определяются с помощью социограмм и подсчета взаимодействий [16–17]. Эффективное сотрудничество чаще возникает в тех командах, где преобладают горизонтальные связи между студентами, а не вертикальные взаимодействия, сосредоточенные вокруг преподавателя [18]. В-третьих, свойства группы, измеряемые плотностью, кластеризацией, связностью и централизацией, раскрывают структуру, сплоченность группы и эволюцию взаимоотношений. Исследования показывают, что плотные, интерактивные и слабоцентрализованные сетевые структуры связаны с лучшим функционированием группы и академическими результатами. Некоторые данные демонстрируют, что реорганизация группы с помощью SNA повышает эффективность [19]. Сети с высокой плотностью и низкой централизацией были связаны с эффективным сотрудничеством и распределенным влиянием [20]. В исследовании Сакра и др. [17] представлен инструмент мониторинга на основе SNA, позволяющий отслеживать взаимодействия студентов в он-лайн-обучении и выявлять неэффективные или разобщённые структуры групп. Однако он опирается исключительно на данные взаимодействия студентов на форумах в системе управления обучением Moodle. У Раббани и др. [15] описан опыт применения SNA для отслеживания изменений во времени, позволивший наблюдать за эволюцией структуры группы и ролей в динамике. Однако их подход не был ориентирован на использование полученных данных в качестве основы для формирования содержательной педагогической обратной связи, что составляет новизну настоящего исследования. В исследовании [21], посвященном анализу последствий перегруппировки студенческих команд, было показано, что изменения, основанные на данных анализа социальных сетей, например, реорганизация состава группы или предоставление адресной обратной связи, способствовали укреплению сплоченности, усилению взаимодействия между участниками и улучшению учебных результатов. Доказательная база для долгосрочных системных эффектов остается ограниченной, поскольку большинство исследований описательные или проводились на малых выборках [22].

Материалы и методы

Эмпирическую базу для исследования составляют данные о реализации студенческих проектов в Московском институте электроники и математики имени А. Н. Тихонова НИУ «Высшая школа экономики» (МИЭМ). В МИЭМ с 2018 года реализуется проектная модель обучения. Она предусматривает коллективную разработку проектного продукта, ориентированного на реальные потребности целевой аудитории и направленного на решение актуальных задач. Основной объем совместной деятельности осуществляется с использованием цифровых коллаборативных инструментов – онлайн-досок (whiteboards), на которых участники проекта в режиме реального времени взаимодействуют с элементами общего пространства, выполняя действия, необходимые для реализации проекта. С 2019 по 2022 год таким инструментом служил Trello, с 2021 года началось внедрение Wekan. Каждое совершенное студентом действие в проекте записывается в лог-файл. В основе исследования – лог-файлы, фиксирующие взаимодействия студентов в процессе реализации проектной деятельности в МИЭМ НИУ ВШЭ в 2019–2023 годах: более 120000 действий, совершенных 714 студентами в 253 проектах.

При формировании электронной карты, отображающей динамику совместной деятельности участников, в качестве теоретической основы был использован базовый подход сетевой науки (Network Science), зарекомендовавший себя как эффективный инструмент анализа в широком спектре научных дисциплин. В качестве основного метода применяется SNA, позволяющий количественно и визуально интерпретировать структуру взаимодействий между участниками проектной деятельности, выявляя латентные взаимодействия, которые не всегда фиксируются напрямую (например, в чате или комментариях), но отражаются через действия по выполнению общей задачи. Это позволило проследить опосредованное сотрудничество, выявляемое через цифровые следы в профессиональных инструментах (трекерах задач и репозиториях кода). Цифровые следы интерпретировались как двумодальные сети, в которых один тип узлов представляет собой студентов, а другой – элементы проектной активности (задачи, комми-ты). С применением процедуры проекции такие сети были преобразованы в одномодальные, где связи между студентами устанавливаются на основании совместного участия в выполнении задачи или редактировании программного кода. Анализ полученных социальных сетей проводился с использованием набора интерпретируемых метрик, позволяющих диагностировать как индивидуальные роли студентов, так и структурные свойства командной работы [23]:

  • •    степень центральности (degree centrality) – количество непосредственных связей узла с другими узлами в сети. Отражает частоту взаимодействий или совместных действий. Более высокая степень может указывать на высокую включенность в проектную деятельность;

  • •    степень посредничества, центральность по посредничеству (betweenness centrality) – доля кратчайших путей между всеми парами узлов в сети, проходящих через данный узел. В командной работе она отражает роль посредника или координатора, контролирующего потоки информации или распределение задач. Именно эта мера широко используется в образовательных исследованиях в качестве индикатора уровня сотрудничества и служит основанием для разработки вмешательств, направленных на поддержку и развитие совместной деятельности [24–25];

  • •    плотность сети (density) – отношение количества фактических связей в сети к максимально возможному. Интерпретируется как мера общей сплоченности команды (team cohesion): чем выше плотность, тем более интегрированной и согласованной является командная работа;

  • •    кластеризация (community detection, modularity) – алгоритмическое выделение устойчивых подгрупп внутри сети, основанное на повышенной плотности связей между участниками внутри группы и меньшем числе связей снаружи. В проектной деятельности такие кластеры могут указывать на естественные рабочие подкоманды или потенциальные зоны изоляции, требующие педагогического внимания.

Анализ включал следующие этапы:

  • 1)    построение двумодальных сетей «участник-задача» и «участник-файл / коммит» на основе логов трекеров задач и репозиториев;

  • 2)    преобразование двумодальных сетей в одномодальные, отражающие совместную работу над задачами и коммитами;

  • 3)    расчет сетевых метрик для оценки степени вовлеченности студентов, идентификации включенных и изолированных участников;

  • 4)    разработка способа визуализации полученных данных, повышающего их применимость в образовательном контексте.

В интересах исследования были выделены следующие типы действий студентов в трекерах задач:

  • •    создание задач;

  • •    добавление и удаление участников в задачи для совместного выполнения;

  • •    выполнение задач, выражающееся в модификации карточек, включая передачу общих результатов в виде ссылок на репозиторий GitLab, совместные документы и другие проектные артефакты;

  • •    коммуникация (комментирование задач).

Согласно М. В. Леперту, «в организационной модели проектной деятельности МИЭМ НИУ ВШЭ обязательным условием является наличие руководителя и команды. Проект реализуется в формате четырёх четырёхнедельных циклов» [26] (рис. 1), каждый из которых включает две фазы. Первая – фаза планирования, в течение которой руководитель формирует рабочие планы и проводит консультации, а студенты осуществляют декомпозицию задач и распределяют их между собой. Вторая – фаза выполнения, в рамках которой команда реализует поставленные задачи, оцениваемые руководителем в дискретной форме (зачёт / незачёт). По завершении каждого цикла преподаватель выставляет итоговую оценку за период и составляет индивидуальный отзыв на каждого участника.

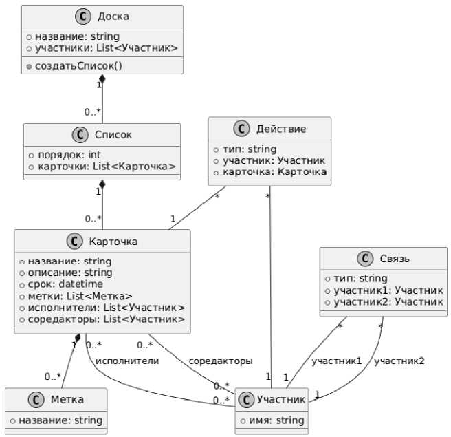
Современные цифровые платформы коллективной работы требуют формализации процессов взаимодействия, что привело к активному развитию онтологий совместной деятельности. После анализа организационной структуры и модели данных процесса проектного обучения нами была разработана онтология проектной деятельности с использованием трекеров задач Trello и Wekan [26]. Изначально онтология включала такие базовые сущности, как доска, список, карточка, метка, участник и их отношения: hasChecklist (карточка → чеклист), assignedTo (карточка → участник), dependsOn (карточка → карточка). При подробной разработке онтологии в Protege были добавлены такие сущности, как аннотации изменений, механизмы голосования, история правок с тегами. Для того, чтобы упростить анализ, обсуждение и использование онтологии, мы перевели её на язык plantUML и получили следующую процессуальную модель в виде схемы совместной деятельности (рис. 2).

Руководствуясь данной онтологией и перечнем действий, мы выделили три основных типа действий для дальнейшего анализа:

  • 1)    создание объектов (действие создания задач – createCard );

  • 2)    действия, образующие взаимосвязи между субъектами и объектами совместной сетевой деятельности ( addMemberToBoard, makeNormalMemberOfBoard, updateCustomField, createCustomField, updateCard, updateBoard, enablePlugin, disablePlugin, updateList, copyBoard, commentCard, makeAdminOfBoard, addAttachmentToCard, addChecklistToCard,

Рис. 1. Циклы проектной работы

Fig. 1. Project work cycles

Рис. 2. Онтология проектной деятельности

Fig. 2. Ontology of project activities moveCardToBoard, updateCheckItemStateOnCard, deleteAttachmentFromCard, moveCardFromBoard, copyCard, createBoard, deleteCard, updateChecklist, copyCommentCard, removeChecklistFromCard, deleteCustomField);

  • 3)    действия, образующие взаимосвязи между субъектами (действия добавления и удаления из задач другими участниками – addMemberToCard, removeMemberFromCard ).

В соответствии с целями и задачами исследования на основе имеющихся лог-файлов можно схематично представить систему обработки данных, отражающую ключевые этапы аналитического процесса (рис. 3).

Лог-файлы были получены в формате JSON. В соответствии с разработанной схемой были реализованы следующие этапы:

  • •    разработана реляционная база данных для хранения и анализа данных проектной деятельности МИЭМ НИУ ВШЭ, включающая 18 взаимосвязанных таблиц;

  • •    создан программный модуль для очистки, структурирования и загрузки данных из лог-файлов в указанную базу данных;

  • •    реализован интерфейс взаимодействия с базой данных на основе SQL-запросов, обеспечивающий извлечение аналитической

и социометрической информации о ходе проектной работы.

Данные извлекались в формате .csv-файлов по каждому проекту и содержали следующие поля: from (ID участника в системе), to (ID карточки), type_ of_action (тип зафиксированного действия) и временная метка. Помимо файлов, содержащих данные по отдельным проектам, был сформирован сводный файл, включающий информацию о взаимодействиях участников, задействованных в нескольких проектах («общее поле»). Аналитический интерес представляет как изучение отдельных проектных сетей, так и межпроектная структура взаимодействий. Для обработки данных использовались библиотеки языка R: tidyverse, dplyr, tidygraph, ggraph, graphlayouts, igraph, ggrepel, ggimage, lubridate. Визуализация проводилась в средах R и Gephi.

Результаты

Верхнеуровневый анализ, реализованный с использованием предлагаемого инструментария, позволил сформировать общее представление о ходе проектной деятельности, выявить динамику внутри отдельных проектов и провести их сопоставительный анализ. На рис. 4 представлен интегрированный двумодальный граф,

Рис. 3. Схема обработки данных проектной деятельности

Fig. 3. Project activity data processing diagram

Рис. 4. Варианты социограмм проектного поля

Fig. 4. Variants of sociograms of the project field

включающий всех участников проектной деятельности и карточки. Для его построения csv-файлы с данными были загружены в дата-фреймы R и преобразованы в структуру двумодального графа.

Граф включает 3289 узлов и 14078 связей между ними, 21 компонент, 18 из которых содержат по одному участнику, и связанные с ним карточки. В рамках данного исследования мы выделили три группы проектов как представляющие интерес, все три включали более одного участника. Согласно внутренним данным МИЭМ, уровень миграции студентов между проектами оценивается в 20 %, т.е. каждый пятый участник задействован более чем в одном проекте. На графе это проявляется в переплетении связей между различными кластерами карточек: отдельные студенты соединяют задачи из разных проектных контекстов. Такая межпроектная активность формирует структуру «полевой» сетевой системы, где можно отследить проектных лидеров на уровне всего института, оценить интеграцию отдельных проектов в общее образовательное пространство и выявить точки перегрузки, где студент работает в двух и более командах одновременно. Граф также позволяет перейти от анализа отдельных проектов к анализу всей экосистемы проектной работы и может быть использован для выявления устойчивых связей и повторяющихся коопераций (как положительный фактор), изолированных карточек или групп, не подключенных к общему полю (как возможные зоны педагогической интервенции).

На рис. 5 представлен двудольный граф. Каждый узел представляет участника, а рёбра между ними указывают на факт совместной работы над одной или несколькими задачами. Размер узла пропорционален степени центральности. Цвет узла / ребер указывает на принадлежность к кластеру, определенному с помощью алгоритма выявления сообществ.

Высокая плотность связей в центральной части графа указывает на зоны активной кооперации, где задачи выполнялись коллективно. Студенты с большим числом исходящих связей (плотно связанные треугольники) – это наиболее вероятные лидеры проектов. Изолированные или слабо связанные участники по периферии графа указывают на номинальное или эпизодическое участие в командной работе, изоляцию. Наличие кластеров отражает вну-трикомандные подгруппы или специализацию участников на определенных блоках задач. Такой граф позволяет визуально оценить структуру и характер совместной работы в проектном обучении, степень включенности участников и выявить паттерны взаимодействий, которые могут служить основой для содержательной обратной связи и педагогических интервенций. Это представление позволяет оценить горизонтальные связи между проектами, а не только внутри конкретных команд. На основе визуализации мы получили возможность выявления перегруженных и изолируемых участников или групп, проведения педагогических интервенций на межпроектном уровне (например, смешивания кластеров при новом распределении по командам).

На следующем этапе анализа мы построили одномодальные графы групп (рис. 6). Цветом на графе обозначены проекты. Такая визуализация позволяет увидеть, например, что некоторые студенты участвовали одновременно в реализации нескольких проектов, что и породило связи между ними.

Мы использовали исходные имена (идентификаторы) проектов, записанные в Trello, для перехода к интерпретации цифрового следа

Рис. 5. Варианты визуализации двумодальной сети «студент – задача» на основе логов взаимодействия в цифровом трекере задач

Fig. 5. Visualization options for a bimodal ‘student-task’ network based on interaction logs in a digital task tracker

Риc. 6. Цветовая маркировка проектов в агрегированной сети проектного взаимодействия

Fig. 6. Color coding of projects in an aggregated project collaboration network

Рис. 7. Графы проектов

Fig. 7. Project graphs

на уровне проектов. Различные методы определения ключевых игроков традиционно базируются на измерении степени их центральности – отношения количества связей определенного узла к общему количеству других узлов (рис. 7).

Интерпретация графов происходит следующим образом. Граф на рисунке 7 слева: 208S и 167S – два лидера группы, возможно, распределяющие ответственность за разные блоки работ. Граф характеризуется высокой коллаборативностью: связи не концентрируются на одном узле. Хорошая связанность участников говорит о командной культуре и равномерном распределении задач. 216S, 219S, 104S, 211S - узлы меньшего размера, возможно, участники с эпизодической активностью. Подробный визуальный анализ позволяет увидеть еще двух членов группы – 214S и 220S, вклад которых в выполнение задач настолько незначителен, что их узлы почти не различимы. Сетевая структура группы включает 14 участников и 49 связей. Плотность сети – 0,54 (достаточно высокая, указывает на интенсивные связи), средняя степень – 7 (в среднем каждый участник взаимодействует с 7 другими), средний коэффициент кластеризации - 0,08 (низкий уровень образования подгрупп и локальной связности).

Граф на рисунке 7 справа: 259S - лидер группы, инициатор или ключевой координатор задач. Высокая частота взаимодействий с 260S и 265S указывает на устойчивую микрокоманду внутри проекта. Остальные участники (263S, 262S, 267S) менее активны, возможны роли исполнителей / наблюдателей. Структура группы иерархична, а не коллабо-ративна, наблюдается низкая плотность сети и отсутствие координации. Сетевая структура группы включает 8 участников и 15 связей. Плотность сети – 0,53 (достаточно плотная), средняя степень – 3,75 (в среднем каждый участник взаимодействует с 3-4 другими), средний коэффициент кластеризации – 0,13 (слабая тенденция к образованию замкнутых троек).

Переход от агрегированных сетей к внутри-проектному уровню анализа позволяет точнее интерпретировать структуру взаимодействий, распределение ролей и характер участия студентов в проектной деятельности, выявляя как модели эффективной командной работы, так и признаки асимметрии участия, требующие внимания со стороны преподавателя. При этом такие статичные графы фиксируют структуру взаимодействий за весь период реализации проекта, но не показывают, как эта структура отображалась и изменялась.

Исходя из количества связей с другими членами команды и положения в локальной общности, для каждого из студентов мы можем вычислить сетевые параметры: центральность (centrality), степень посредничества (betweenness centrality), центральность по близости (closeness centrality), степень влиятельности (eigenvector centrality) (Таблица 1).

Таблица 1

Сетевые характеристики участников проектов

Table 1

Network parameters of project members

Участник (member)

Степень (degree centrality)

Центральность по посредничеству (betweenness centrality)

Центральность по близости (closeness centrality)

Собственная центральность (eigenvector centrality)

Проект 1

259S

7

0,29

1

0,64

265S

4

0

0,7

0,49

267S

3

0

0,64

0,22

260S

4

0,19

0,7

0,53

266S

1

0

0,54

0,01

261S

5

0,57

0,78

0,14

263S

3

0

0,64

0,05

262S

3

0,38

0,64

0,03

Проект 2

215S

7

0,14

0,68

0,07

208S

13

0,16

1

0,54

213S

7

0,02

0,68

0,31

212S

7

0,02

0,68

0,28

214S

4

0,02

0,59

0,03

Окончание табл. 1

Table 1 finishes

Участник (member)

Степень (degree centrality)

Центральность по посредничеству (betweenness centrality)

Центральность по близости (closeness centrality)

Собственная центральность (eigenvector centrality)

167S

11

0,3

0,87

0,53

220S

4

0,01

0,59

0,02

218S

7

0,02

0,68

0,06

216S

7

0,01

0,68

0,05

217S

6

0

0,65

0,03

219S

6

0,23

0,65

0,02

211S

6

0

0,65

0,32

210S

7

0,02

0,68

0,38

104S

6

0,52

0,65

0,03

Чтобы проследить сотрудничество студентов при выполнении проекта, мы обратились к метрике степени посредничества (betweenness centrality) и построили ее график для каждого участника на протяжении всего периода реализации проекта (рис. 8). Он показывает временные изменения роли студентов как посредников, т.е. насколько участник способствовал передаче информации / координации с другими на каждой неделе.

На рис. 8 в период с 1 по 7 неделю мы видим доминирование студента 167S, в период с 8 по 18 неделю набирает влияние студент 212S, а с 20 недели и до завершения проекта лидерство перехватывает 208S, что отражает стратегию работы команды: делегирование, ротацию ролей.

График (рис. 9) указывает на отложенный старт работы группы. Все участники с 1 по 7 неделю имеют нулевую степень посредничества. Это не просто отсутствие лидеров, это отсутствие любой структуры кооперации. С 7 недели до окончания проекта появляются два явных лидера, координирующие работу группы. Изучение полученных визуализаций подчеркивает ценность динамического анализа, раскрывающего не только итоговые

Рис. 8. Пример графика динамики изменения степени посредничества участников проекта по неделям

Fig. 8. Example of a graph showing the dynamics of changes in the degree of mediation of project participants by week

Рис. 9. Пример графика динамики изменения степени посредничества участников проекта по неделям

Fig. 9. Example of a graph showing the dynamics of changes in the degree of mediation of project participants by week

взаимосвязи участников проекта, но и временные характеристики их формирования. Анализ динамики степени посредничества предоставляет возможность отследить этапность включения участников, выявить запаздывающих или стратегически важных агентов, а также интерпретировать изменения ролей ключевых координаторов на разных стадиях выполнения проекта. Такой подход открывает перспективы для ранней диагностики групповой динамики и целенаправленных педагогических интервенций.

Обсуждение

Анализ научной литературы о применении анализа социальных сетей в образовательном контексте позволил выделить ключевые сетевые метрики, имеющие важное значение для образовательной практики. Используя сочетание визуального и количественного сетевого анализа, мы смогли проследить интенсивность и сплоченность групповой работы в проектном обучении, а также выявить позицию в передаче информации и роль в сотрудничестве каждого члена команды.

В рамках данного исследования был проведен анализ 215 студенческих проектов, реализованных в 2019–2023 гг. на базе МИЭМ ВШЭ. Результаты анализа позволили сделать ряд ключевых наблюдений:

  • •    сетевой анализ демонстрирует отношения между участниками в рамках совершаемых ими действий и деятельности в целом, позволяет продифференцировать каждого участника относительно друг друга;

  • •    сетевые метрики позволяют выявлять неформальных лидеров команд, отличающихся высокой степенью центральности, что важно для понимания распределения инициативы и проектной нагрузки;

  • •    анализ степени посредничества помогает определить участников, выполняющих роль координаторов, обеспечивающих коммуникацию между подгруппами, а также уязвимые места в командной структуре;

  • •    плотность и кластеризация сетей позволяют диагностировать уровень сплоченности и изолированности подгрупп, что может служить индикатором рисков разобщенности или недостаточной вовлеченности отдельных участников;

  • •    наличие устойчивых кластеров взаимодействия отражает формирование микрокоманд, которые важно учитывать при планировании педагогических вмешательств;

  • •    динамика активности по логам задач и ком-митов позволяет оценивать равномерность распределения работы на протяжении всего жизненного цикла проекта и выявлять «провалы» или «пики» активности;

  • •    межпроектные связи (при участии студентов в нескольких проектах) – это индикаторы для выявления ключевых носителей проектного опыта и внутренней мобильности студентов;

  • •    объединённый граф взаимодействий формирует общее поле проектной деятельности и может применяться как инструмент стратегического планирования распределения ресурсов и ролей.

Представленный подход к анализу совместной проектной деятельности и формированию содержательной обратной связи позволяет вовлекать студентов и преподавателей в активное взаимодействие, выявлять ключевые затруднения (пассивность, дисбаланс нагрузки, дефицит координации) и на этой основе выстраивать сфокусированную поддержку. Такие интервенции могут включать организационные меры, такие как изменение состава команды, перераспределение задач, изменение сроков, поддержка развития командных компетенций, повышение у студентов грамотности использования обратной связи, а также индивидуальные рекомендации. Применение подходов сетевого анализа к данным трекеров задач усиливает интерпретационные возможности и позволяет преподавателям (кураторам проектов) выявлять структурные дефициты в командной работе и своевременно реагировать на них.

Данные, собираемые в ходе совместной проектной работы в трекерах задач и репозиториях кода, позволяют формировать мультимодальную картину проектной деятельности студентов, охватывающую как организационный, так и содержательный (технический) аспекты обучения. Они позволяют не только обнаруживать нарушения сотрудничества постфактум, но и выстраивать превентивную обратную связь, способствуя формированию у студентов навыков саморегуляции, ответственности и продуктивного взаимодействия, что делает их важным источником для доказательной педагогики (evidence-based pedagogy) в проектном обучении. Эффективная визуализация данных через специализированные интерфейсы открывает возможность предоставления адресной обратной связи, направленной на повышение качества командной работы, для отдельных студентов, групп и преподавателей. Такая обратная связь будет способствовать формированию у участников проектной деятельности осознанного понимания дефицитных компетенций в контексте выполняемых ими ролевых функций.

Несмотря на полученные результаты, исследование имеет ряд ограничений, в частности, оно ограничено выборкой проектов одного вуза и использованием данных только из двух трекеров задач (Trello и Wekan) и одного репозитория кода (GitLab), что может снижать универсальность подхода. Структура логов и способы их хранения зависят от конкретных цифровых инструментов, а их интерпретация требует ручной очистки и подготовки данных, что усложняет автоматизацию. Построение сетевых моделей и визуализаций требует владения специализированными аналитическими и программными средствами. Кроме того, сам способ представления результатов SNA пока слабо интегрирован в существующие образовательные платформы.

Тем не менее, несмотря на указанные ограничения, даже в рамках доступной выборки удалось выявить важные поведенческие особенности взаимодействия студентов. В частности, в ряде проектов были обнаружены участники, выполнявшие задачи автономно, формулируя и реализуя их без включенности в групповое взаимодействие. Перспективным направлением дальнейших исследований является оценка влияния подобных стратегий поведения на эффективность совместной деятельности. Важным преимуществом предложенного подхода является возможность напрямую выявлять атипичные модели поведения студентов, такие как низкая активность, изоляция или дисбаланс в распределении задач. Это создает условия для своевременного педагогического вмешательства и корректировки командной структуры и динамики, что в перспективе будет способствовать повышению качества обучения и совместной работы.

Заключение

В исследовании предложен подход к формированию содержательной педагогической обратной связи на основе анализа цифровых следов, зафиксированных в трекерах задач и репозиториях совместной разработки в рамках студенческой проектной деятельности. Результаты показали, что представление сводных данных в виде графов и социограмм может служить инструментом для педагогической поддержки и выполнять мета-коммуникативную функцию, способствуя лучшему пониманию ролей и структуры командного взаимодействия. Сетевые метрики, особенно степень посредничества, при этом позволяют выявлять критически важные роли участников и выступают индикаторами эффективности внутри-командного сотрудничества.

Интеграция механизмов содержательной обратной связи в цифровую образовательную среду способствует усилению учебного взаимодействия, повышению прозрачности процессов и обеспечению управляемости проектного обучения. Представленный инструментарий открывает возможности для регулярного мониторинга сетевой структуры команд, позволяя преподавателям оперативно выявлять проблемные зоны и осуществлять адресные педагогические интервенции, направленные на поддержку командной динамики и повышение качества образования.